Your browser is outdated!

To ensure you have the best experience and security possible, update your browser. Update now

×

Mohamed Ali Asfahani

Chief Information Officer/Software Developer/Network Expert

Management
Application Developer (Web,Desktop,Mobile)
Database Developer
Network Engineer
Azure Specialist
Mohamed Ali Asfahani
39 years old
Driving License
Doha Qatar
Professional Status
Employed
Just looking around
About Me
Dynamic, results–oriented and highly accomplished expert with 10+ years in the Information System and Technology.

Turnkey solution provider, earning the confidence of business process owners, through delivery of efficient business process solutions and due to competent design and implementation of the IT infrastructure.

Highly experienced in providing strategic IT solutions aligned with business development and software building into diverse domains (Finance, Human Resources, Logistics & Operations, Retail & Wholesale, Inventory, Supply Chain, Manufacturing, Warehousing and Distribution, Project Management, Insurance, etc.).

Skilled with record of success in planning and implementing the most comprehensive, smart, calculated, secured and proficient infrastructure associated with the business operations including Data Centers, Networks, Servers, Storage, Disaster and Recovery plans, etc.

Significant talent in building team spirit, delegating the right task to the right person beside coaching and follow-up.
Resume created on DoYouBuzz
  • Strategic IT Leadership: Defined and executed the Group’s IT roadmap, aligning technology initiatives with business goals and international expansion.
  • Enterprise System Implementation: Directed the implementation of Microsoft Dynamics 365 ERP and Salesforce CRM, serving as executive sponsor and internal project lead to ensure smooth adoption, data integrity, and alignment with business processes.
  • Cloud & Infrastructure Management: Oversaw the migration to Microsoft 365 and Azure cloud services, with Intune for device management, SharePoint for collaboration, and advanced data security.
  • Cybersecurity & Compliance: Established governance frameworks and cybersecurity measures including Sophos firewall environments, SSL VPNs, endpoint protection, and IT policy enforcement.
  • SaaS & Innovation: Championed the development of proprietary SaaS platforms such as Teamline (HR & Real Estate management), Attendz (attendance/workforce management), and the upcoming FiftyPay (fintech/digital banking).
  • Vendor & Partner Management: Coordinated with international vendors and consultants, including TechMantra (Dynamics 365 & Salesforce), SDK.finance (fintech core banking), and Accion Labs (software development).
  • International Expansion: Extended IT frameworks to new offices in Iraq and Pakistan, establishing secure networks, staffing structures, and remote IT support systems.
  • Digital Real Estate Tools: Introduced innovative client-facing technologies including 3D sales platforms, Marzipano 360° tours, and interactive property brochures.
  • Team Development: Built and managed an IT team including network managers, engineers, and developers, scaling support as the workforce grew from 350 to over 450 employees.
Learn more
  • IT Infrastructure Management: Oversaw networks, servers, domain controllers, and communication systems including PBX (Grandstream UCM6304 SIP trunk), VLANs, and Sophos firewalls.
  • Microsoft 365 & Cloud Administration: Managed Office 365, Intune, CodeTwo email signatures, and SharePoint services for group-wide collaboration and efficiency.
  • System Implementation: Coordinated with vendors such as TechMantra for the rollout of Microsoft Dynamics and Salesforce, ensuring smooth integration and internal support.
  • Software Development Support: Provided oversight for in-house applications (Teamline HRMS, Attendz workforce management), ensuring infrastructure compatibility and performance.
  • Cybersecurity & Governance: Maintained data security protocols, SSL VPN access, and IT policy enforcement across the group.
  • Team Leadership: Supervised network engineers, IT support staff, and coordinated with international offices in Iraq and Pakistan to ensure consistent IT service delivery.
  • Business Enablement: Supported real estate operations by introducing digital tools such as 3D visualization, interactive brochures, and secure client data management systems.
Learn more
  • IT Infrastructure
    Managing the full IT infrastructure of the company and its subsidaries.
  • Software Development
    Developed web, desktop, & mobile applications to service multiple department such as Finance, HR, Procurement, & Clinics.
  • Networking Manager
    Configuring Cisco CUCM (Call Manager) switches, Cisco unity, wireless controllers, backups & administration to ensure the 100% up-time of the network. Managing call partitions & routing, wireless mangement, IVR call recordings & automation, etc..
  • Firewall System
    Managed the firewall systems using the Sophos Firewall Technologies to ensure the security and connectivity of the Head Quarters and project Offices. Configurations like NAT, web protection (based on username or IP address or Department), network protection & routing, etc..
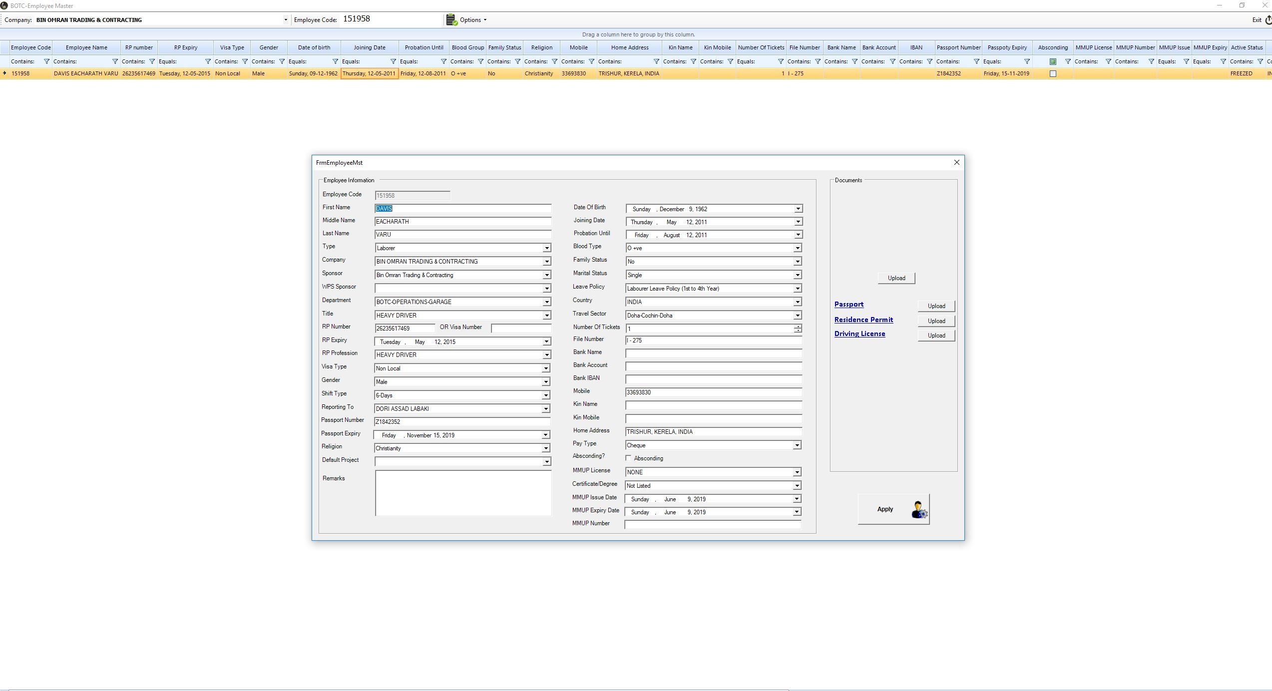
  • Development Of Time Keeping Application
    Creation of Time Keeping application to collect the attendance of 8,000 employees. The application is divided into three parts:
    1- Web Application: The time keepers use this ASP.NET web interface to enter the daily attendance of the laborer. There are huge restrictions on entries and each time keeper is assigned to certain projects. Smart queries allow accurate entries without duplicates.
    2- Biometric Entries: I used bio metric machines to extract and collect the data of employees and merge them with the time keeping system. These machines throw live data to the database and they are mainly used for Staff employees who work on project offices and Head Quarters.
    3- Desktop Application: The final phase is a desktop application maintained exclusively with the payroll team which in turn monitors the entries and do the needful editing before proceeding with the payroll.
  • Microsoft Dynamics Implementation
    I'm heading the implementation of Microsoft Dynamics to our company (Construction). The main modules we are working on are HR, Finance, Procurement, Project Management, CRM (for Clinics and hospitality). This project will be hosted on Microsoft server (Dynamics 365) and integrated with my in-house developed application.
  • Employee Portal
    I developed a portal which hosted several applications for employees such as:
    --IT or Payroll help desk which enables the submission of tickets. This platform is based on two platforms:
    1- Web Application: End-user ASP.Net portal where the users submit and follow up with their tickets
    2- Desktop Application: Used by the IT personnel to accept and resolve tickets.
    --Personal Info where the employee can lookup his registered information, view salaries & payslips, leave balances, etc..
    --the portal included the timekeeping app that i mentioned in details earlier
    --Leave application where the users can submit & view the process of their leaves
    --Leave Approval for managers to decide & collaborate over the submitted leaves
    --Exit permit application tom submit & view the process of the exit permit request. Also i integrated the application with the Government's Metrash service
    --Legal Affairs App for the legal department to save & follow up on their legal cases
    --Many other apps were also included as you can see in the portfolio images.
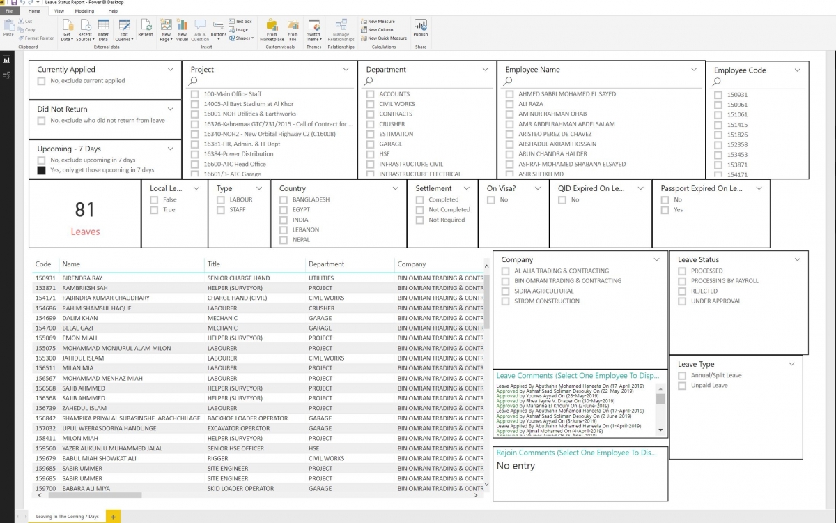
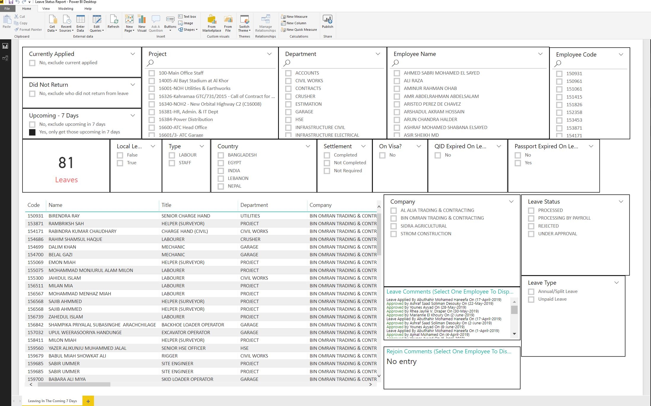
  • Business Intelligence (Power BI)
    I created a wide range of reports using complex SQL queries and integrated it with the Power BI tool from Microsoft. These reports are Budgeting & Costing, P&L, Account Statement, Payroll Costing Allocation, Management reports, leave status reports, etc...
  • Speed-Tech Application iOS/Google Play
    Developed an application under the name of Speed-Tech which allows the business customers to request services, follow-up, and view/pay their bills through it. This application has a back-end portal where users assign and resolve customer's orders.
  • Attendance Application
    Within the desktop application i developed there is a module which is responsible for retrieving & showing the check-in & check-out records for all employees, together with filtration based on multiple categories (Department, site, late check-ins , etc...).
  • Azure Platform Migration
    All the company services & servers were shifted to azure since mid-2018. All the applications i developed that used to be hosted on physical servers are now transformed into App services on Azure. Other 3rd party applications which were running on our physical servers were shifted to cloned servers under the Virtual Machines on Azure.
    The SQL database was also migrated to Azure SQL. And the SQL automated procedures were either shifted to WEB Jobs or automation functions.
    The storage was shifted to StoreSimple & Azure BLOBS.
    The Active directory was shifted to Azure virtual domain as I created a private tunneled network between the head office network & azure network (that hosted the domain) to ensure the continuity of the active directory services on premises.
  • Office 365 management
    The group's emails are hosted on Office 465 with over 1000 active users. me and my team managed the services whereas i was looking after the complex issues that requires powershell scripts to be resolved or automated. I handled the multifactor authentication integration, created a single-sign on feature with our in-house developed app and web portal so that the users authentication is handled by Microsoft accounts. Also i managed all the Security & Compliance reports for the management, exchange rules, etc...
  • Sharepoint - Office 365
    I created many sites & apps using the sharepoint on Office 365, some which were developed using the online portal while others required scripts of coding to acquire further automation and integration with out database.
  • SQL
    Our databases uses Microsoft SQL and are hosted on Azure. I used to develop all the Stored Procedures, creation & integration of tables & views, creation of complex queries whether for personal use or for Power BI code.
Learn more
  • Retail Software Development
    Under the name of "YouScan", this software is a 3 tier program (.Net user Interface, webservice, and Database). It covers the requirements of Finance, Human Resources, sales & marketing (retail and wholesale), logistics, inventory control, supply chain, warehousing, distribution, project management, mall and property management, etc.
    On 2013, the company was shifted totally to operate on this program after disposing all other software gradually.
  • Inventory Software Development
    A .Net-Based software designed to help businesses manage inventory, sales, purchasing, shipping and related functions. The software works with barcode, RFID and wireless tracking technology to support inventory tracking and control. This software mainly helps on the supply chain management and operations management in tracking products or components as they move from vendors to warehouses, between warehouses, and finally to retail locations or directly to customers.
  • Apple IPad/IPhone Sales Software Development
    As a prestigious move towards presenting an advanced view of the company I developed an IOS application which does the all the sales orders transaction on an IPad or IPhone. The application was used by our company in Qatar's Jewelry Exhibition. It was developed using the Objective-C language and using the X-Code platform on Macintosh. This application was also connected the Retail application i developed recently.
  • Monitoring Software Development
    Software responsible for viewing the online users who are currently active on a certain application/ Webservice. It gives the capability of chatting, remote assisting, and logging the user's data that is passing through the monitored application.
  • Assets Inventory Software Development
    .NET Windows Mobile/ Windows Phone based software responsible for counting the company's fixed assets. It has the functionality to enroll new assets, edit current ones, transfer assets based on employee codes/departments. Create basic report for counted assets based on criteria classification (Division, department, employee, etc..)
  • WiFi Login Portal Development
    As free wifi is presented in many places of the showrooms, an HTML5 login portal was created to collect the customer's basic information and grant him access to free internet after accepting the terms and conditions.
  • Time Attendance Software Development
    Developed a time attendance application which automatically calculates the In/Out time for each employee, display a graph of employee's attendance for a week or a month, and has an automatic notification (Email) system whichalerts the managers and the employees about any attendance issues. A screenshot of the program is available in my portfolio website.
  • Lease Management Software Development
    A fully functional lease management software which runs the operation of a real estate company. It is customized to work in Qatar as there are partitioned villas. It tracks all the pending payments, overdue ones, and all other tenants information and data. You can create properties and add partitions to them, or create buildings and specify their units. it also has an online portal for tenants to check their rental balance and submit a maintenance request which in turn automatically notifies the managers about it. It has an integrated SMS feature which send notifications for tenants upon every action. It also calulcates the profit and expenses of (electricity, other expenses, etc..) for each unit and tells you what your profit is. There is also a summary screen which shows you a summary output (profit and loss) for the current month. This program is a 3 tier program consisting of windows .net application, Windows Azure SQL, and IIS 7 webservice hosted on Windows Azure platform.
  • Oracle HR - EBS Suite
    Introducing the Oracle 12 EBS Business Suite to the company as they were implementing a new software, in assistance with the Mannai Corporation, which complies with there expanding business. I was responsible for the integration and data collection in addition to training and User Acceptance Tests for the HR module. The inner modules i was responsible of were:
    1- Payroll
    2- Learning Management
    3- Self Service
    4- Performance Appraisal
    5- Core HR
  • Darwish-Oracle Website Development
    I developed and HTML5 based website to show the progress of the ongoing integration between Oracle and Darwish Holding for the Oracle EBS Suite. This website shows each depratment and each module on a timeline graph in addition to the description of the project and the super user of the month.
  • Performance Appraisal ASP.NETApplication
    As the company introduced the performance appraisal program and in order to collect the basic data as a preparation stage to the Oracle performance appraisal module. I developed an asp.net website which collects the data (questionnaire) for the employees and allows the managers to view their employee's submitted forms based on an automatic hierarchy of responsibilities.
  • Payroll System Development
    Developed a payroll software which calculates the monthly payroll activities in order to prepare the data for migration towards the finance department. The software is responsible for the following:
    1- Upload of payroll elements (Basic, incentives, allowances, etc..)
    2- Revision of the employees in a customizable and filtered data-grid.
    3- view of the employee personal data and allowances.
    4- Pre-Processing the payroll
    5- Final migration to finance.
  • ASMX Webservice Development
    Developed as asmx webservice which is hosted on IIS 7 platform as a middle tier between the database and the retail application.
  • Managing Windows Servers 2012/2008 R2
  • Responsible for organizing the campus events and leading visitor's throughout the AUB's history.
  • Along with my studies i worked for 1 year at Khoury Home as a network personnel. I was responsible of creating virtual networks, connecting VLANS, managing the active directory and exchange server.

Computer Science

American University of Beirut

January 2005 to June 2008
Studied Bachelor of Science at the American University of Beirut.
Learn more

Lebanese baccalaureate - General Sciences

Secondary Evangilical School

1990 to 2005

Microsoft Certified System Engineer

New Horizons

January 2008 to January 2009
Studied MCSE at the New Horizons - Beirut
Learn more
  • Finance
    Software Development requires that i have full skills for the whole cycle of finance from Chart Of Account, Reporting, Journals, Vouchers, etc...
    Expert
  • Procurement
    Software Development requires that i have full skills for the whole cycle of procurement cycle from Material Requisition, LPOs & FPOs, work orders, Delivery note, Material Issuance, etc..
    Expert
  • Logistics
    Software Development requires that i have full skills for the whole cycle of logistics from warehousing, delivery, ordering, product enrolling, etc...
    Expert
  • Human Resources
    Software Development requires that i have full skills for the whole cycle of HR from recruitment, on-boarding, employee management, etc...
    Expert
  • Hospitality
    Software Development requires that i have full skills for the whole cycle of clinics and hospitality from consultation, appointment, patient history, prescriptions, examinations, etc...
    Expert
  • Project Management
    Software Development requires that i have full skills for the whole cycle of project management from estimation, costing, tendering, allocation, etc..
    Expert
  • Payroll
    Software Development requires that i have full skills for the whole cycle of payroll from payruns, leave management, settlements, integration with finance, etc...
    Expert
  • Advanced VBA programming
    Expert
  • Integration with .Net Apps
    Advanced
  • Integration with Power BI
    Expert
  • Application Server
    Advanced
  • Deployment Of Apps
    Expert
  • User Management
    Advanced
  • Web & Mobile Access Management
    Expert
  • Setup & Installation
    Expert
  • Complex SQL Queries
    Expert
  • Integration with .Net Apps
    Expert
  • Publishing & Gateway Management
    Expert
  • Web Filtering
    Expert
  • Network Protection
    Expert
  • Nat
    Expert
  • Masquerading Rules
    Expert
  • VPNs
    Expert
  • Remote Ethernet Device Management
    Expert
  • Dynamic Routing
    Expert
  • Uplink Monitoring
    Expert
  • QOS
    Expert
  • Multicast Routing
    Expert
  • Endpoint Protection
    Expert
  • Network Protection
    Expert
  • Server Load Balancing
    Expert
  • Application Control
    Expert
  • Reporting
    Expert
  • CUCM (Call Manager)
    Expert
  • Switches
    Advanced
  • Routers
    Expert
  • Wireless Manager
    Advanced
  • Reporting
    Expert
  • IM & Presence
    Expert
  • Hyper-V
    Expert
  • Active Directory
    Expert
  • Print Services
    Expert
  • File & Storage Services
    Expert
  • VA Services
    Expert
  • Expert
  • Complex Queries
    Expert
  • Stored Procedures
    Expert
  • SQL Jobs
    Expert
  • Linked Servers
    Expert
  • Android Apps
    Expert
  • IOS Apps
    Expert
  • Office 365 management
    expert in managing and building hierarchy for an organization that uses Office 365 as a platform.
    Expert
  • Powershell Scripts
    Expert
  • Compliance Mangement
    Expert
  • Advanced ATP Protection
    Expert
  • Sharepoint
    Expert
  • Team Sites
    Expert
  • One Drive
    Expert
  • VB.NET
    Expert in building vb.net applications
    Expert
  • Visual C#
    Expert in building C# applications
    Expert
  • ASP.NET MVC
    Expert In Creating ASP.NET websites
    Expert
  • F#
    Good
  • Visual C++
    Advanced
  • VBA
    Expert in building macros and software using the visual basic for applications languages (mostly used in office products)
    Expert
  • HTML5
    Expert in creating html5 websites and animations
    Expert
  • Windows Mobile Compact Framework
    Expert in building Windows Mobile applications and Windows CE ones using both c# & vb.net (compact framework) in addition to c++ for native coding classes.
    Expert
  • BootStrap Framework
    Advanced
  • CSS3
    Expert
  • JavaScript
    Advanced
  • Nugget Plugins
    Expert
  • Native Programming
    Expert in building dlls which allow the interaction between a certain program and a hardware (example motorola scanners, barcode readers, fingerprint devices, etc...)
    Advanced
  • IIS webservices
    expert in building and managing IIS hosted webservice (asmx) and asp.net applications (aspx) in addition to websites.
    Expert
  • Building IOS applications
    Expert in building IOS applications on Xamarin platform along with the integration between visual studio .NET and XCode
    Expert
  • Building Android Application
    Expert in building Android applications on Xamarin platform
    Expert
  • Objective C Programming
    Good skills for building applications on XCode using the objective c programming language
    Good
  • Payroll
    Expert
  • Core HR
    Expert
  • Learning Mangement
    Expert
  • Self Service
    Expert
  • Performance Appraisal
    Expert
  • Human Resources
    Intermediate
  • Finance
    Intermediate
  • BI Reporting
    Intermediate
  • Supply Chain
    Intermediate
  • Service Mangement
    Intermediate
  • Project Management
    Intermediate
  • SQL Azure
    Expert in managing SQL databases using the SQL Azure platform
    Expert
  • Azure Virtual Machines
    Expert in building and managing azure virtual server (windows 2008 R2, 2012, linux, etc..)
    Expert
  • Azure Networks
    Good
  • Azure Webjobs & Automation Functions
    Expert
  • Azure Web Apps
    Expert in hosting and managing websites on azure web apps.
    Expert
  • Azure Media Services
    Expert
  • Azure Active Directory
    Expert
  • STORESIMPLE Storage
    Expert
  • Azure intergration with 3rd Party Apps like Sendgrid
    Expert
  • Azure Cognitive Services
    Expert
  • Photoshop
    Advanced skills in using all the CS Photoshop versions to create designs.
    Advanced
  • Illustrator
    Good skills in using the Illustrator to create vector designs.
    Good
  • Dreamweaver
    Expert in building websites using Dreamweaver
    Expert
  • Series B Novels
  • Horror
  • Action
  • Arabic
  • Turkish
  • Oriental/Italian/German Cooking